Product docs and API reference are now on Akamai TechDocs.
Search product docs.
Search for “” in product docs.
Search API reference.
Search for “” in API reference.
Search Results
 results matching 
 results
No Results
Filters
Install MySQL Workbench for Database Administration
Traducciones al EspañolEstamos traduciendo nuestros guías y tutoriales al Español. Es posible que usted esté viendo una traducción generada automáticamente. Estamos trabajando con traductores profesionales para verificar las traducciones de nuestro sitio web. Este proyecto es un trabajo en curso.


This guide will show you how to get started using MySQL Workbench, a graphical tool for working with MySQL databases. Workbench is available for Linux, OS X and Windows, and runs directly on your desktop in a client/server model with your MySQL backend.
MySQL Workbench is a very handy tool for database administration. This guide is only a start to its capabilities. As you explore and manipulate your data using this tool, you’ll discover many more features and shortcuts that can make managing your databases that much easier.
Before You Begin
- You will need MySQL installed on your Linode. You can find instructions for this and the recommended prerequisites for your particular Linux distribution in the MySQL index of our Guides and Tutorials pages.
Install and Configure MySQL Workbench
OS X / Windows
Download and install MySQL workbench from the downloads page of the MySQL website.
Desktop Linux
There are .deb and .rpm packages available on the Workbench download page. Alternatively, some distributions have MySQL Workbench in their repositories.
When you start MySQL Workbench, you’ll land at the home screen. Once you configure your database servers, as we’ll do next, then they’ll have shortcuts on the home screen.


Add MySQL Servers
The first step after running MySQL Workbench is to add your Linode as a database server. You’ll need your MySQL username and password for this step. This is the same username and password you would use to login to phpMyAdmin or other administrative tools. If you just installed MySQL, then your username will be root and the password will be that which you provided when installing MySQL.
Click the + adjacent to MySQL Connections to get the Setup New Connection dialog:


The settings you’ll need:
Connection Name - This is the name of the connection for your reference only.
Connection Method - Set this to Standard TCP/IP over SSH.
SSH Hostname - The IP address of your Linode. If you use a non-standard port (other than
22), add it to the end following a colon (example:203.0.113.0:2222).SSH Password - You can store your password for the SSH connection here if you want to. If you don’t provide it, then Workbench will prompt for it each time.
SSH Key File - If you use an SSH key pair instead of a password, you can point Workbench to your key file through this setting.
MySQL Hostname - Leave this as
127.0.0.1, which indicates the database is running on your Linode.MySQL Server Port - Leave this as
3306unless you changed the MySQL port number.Username - This is the database username. If you just installed MySQL, this will be
root.Password - This is the database user’s password. If you don’t store it here, then Workbench will prompt for it each time.
Default Schema - This is the default database to connect to. It’s OK to leave this blank if you haven’t created a database yet or don’t want one to load by default.
Note Using MySQL Workbench (currently release 8.0.13) with multi-factor authentication for SSH connections is not supported at this time.
Once you’ve configured everything, click Test Connection. If you didn’t save your passwords then Workbench will prompt for them.
Note Pay attention to the Service area of each dialog. Use the appropriate password (SSH or MySQL) or the connection will fail.

If all is well, you should get a Connection Successful message.

Click OK to clear the message, then click OK again to add the connection. You’ll get a shortcut to the new connection on the home screen.


If you have more than one Linode or other servers you administer, you can repeat this process to add all of your database servers.
Connect to MySQL
Click on the shortcut to your Linode. You’ll see connection details, then click Connect.


Workbench will prompt for passwords again, as needed. Then you’ll arrive at the database screen, from where you’ll do most of your work.


Add Users and Privileges
Just like it’s a bad idea to use the root account for “daily use” in the shell, the same idea applies inside MySQL. Workbench provides the capability to add, edit and manage user privileges. You can add a user and give assign privileges.
Click Users and Privileges under the Management pane.


Click Add Account.
Enter a Login Name and a Password, then confirm the password.
Click the Administrative Roles tab.
Select a role or assign specific privileges by checking the different boxes.
Click Apply.
The user you just created should be able to log in to MySQL via Workbench or any application that supports accessing a MySQL database.
Set MySQL Workbench Preferences
MySQL Workbench is deployed in safe mode by default. This will not allow certain types of queries–such as updates–without explicit IDs. To fix this, we need to turn off safe mode.
Go to the menu and select Edit, then Preferences.
Select the SQL Queries tab.


Uncheck the line beginning with “Safe Updates”.
Note In some instances, this may instead be found under SQL Editor.Click OK.
Close the database screen to return to home.
Reconnect to the database.
Creating and Populating Databases
Add a Schema (Database)
Start by adding a new database that you can work with.
Click the New Schema button on the toolbar.



You only need a name to create the new database, but you can create an area for comments if you want. Default collation can be left blank, in which case MySQL will use the default.
Click Apply; you’ll then get an Apply SQL Script to Database dialog. This shows you what commands are actually being sent to MySQL to perform the requested actions.


Click Apply again and you should get a SQL Succesful message. Then click Close.

Now you’re back at the main database screen, and you see that phonebook has been added to the schema list. Double-click on any item in the schema list to switch to that database.


Add a Table
MySQL stores its information in a table, which resembles a spreadsheet.
Click the Add Table button.

You’ll get a screen that looks like this:


Name is the table name you want to add, for example, employees. Schema identifies to which database the table should be added. Note that whatever you select in the Schema pane becomes the default.


Fields are the columns of a table which hold the information that you want to store. Each table should always have an ID field that is configured as a Primary Key.
Type ID under column name and press ENTER.
Check the PK checkbox if it hasn’t been automatically checked.
Also, check Not Null (NN) and Auto Increment (AI). This step will require the ID field to always have a value and generate a sequential number each time you add new data. Once the ID field is configured, add all other fields you’ll need in the table.
Click directly under ID to add a new field.
Enter lastName for the column name.
Click under Datatype and select VARCHAR().
Click between the parentheses and enter 45. Datatype VARCHAR is a string and the number in parentheses is the maximum length. Repeat this process to create the following fields:
firstName, a VARCHAR(45)phone, a VARCHAR(16)email, a VARCHAR(45)
Once your preferred fields are set up, click the Apply button. You’ll get another Apply SQL Script To Database window. Click Apply again and look for the SQL Successful message.

Now that your database has a table in it, you can click on the right arrow in the Schemas pane to expand the view. Click the arrow next to Tables and you’ll see the employees table just created.
Add Data to a Table
The first step to add table data is to open a table.
Right click on employees and select the top option, SELECT ROWS - LIMIT 1000.


Double click on NULL under lastName. At this point, you can start entering data. You must press ENTER after each field to exit editing or else the field will revert to its previous value.
Once all of the data is entered, click the Apply button. Note: If you skip this step, none of the data you entered will be saved in the database.
Working with Your Data
Run Queries
You can run a SQL query on a table by entering it at the top of the table view.
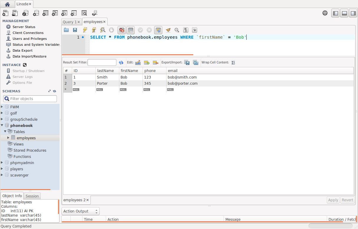
Click on the text entry area and type:
SELECT * FROM phonebook.employees WHERE `firstName` = 'Bob'Click on the lightning bolt to run the query. You should get results like this:


Export / Import Data
To Export
Exporting data is handy for backing up database content or moving a database to a new server. It’s always a good idea to export the database prior to any major changes in structure or the installation of a new application, just in case something goes awry or you want to revert to your pre-install state.
Click Data Export under the Management pane.


Check the database(s) you would like to export data from on the left pane.
Check the table(s) you would like to export data from on the right pane.
Select Export to Self-Contained File – The
.sqlfile this produces is plain text, so you can explore it with a text editor.Click … and enter a file name.
OPTIONAL - if you only want the table structures and not the data, check Skip table data.
Click Start Export.
To Import
Importing data can restore a backup created with Data Export or can load a database sent to you by a co-worker.
Click Data Import / Restore.


Select Import from Self-Contained File.
Click … and locate your
.sqlfile.Under Default Target Schema select the database where you want this import to go.
Click Start Import.
More Information
You may wish to consult the following resources for additional information on this topic. While these are provided in the hope that they will be useful, please note that we cannot vouch for the accuracy or timeliness of externally hosted materials.
This page was originally published on